Online Documentation for SQL Administrator for SQL Server
Представления
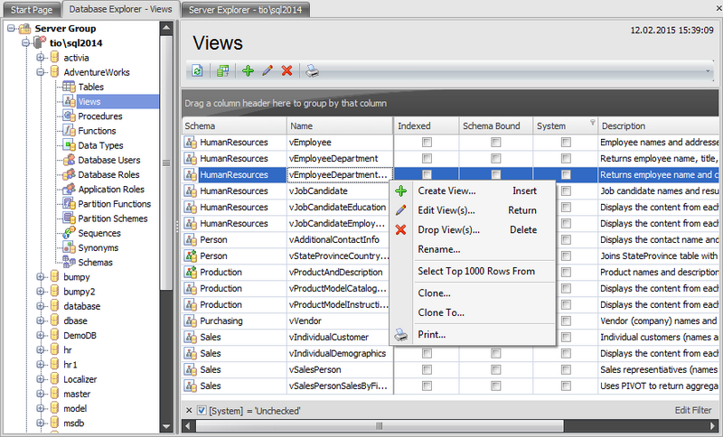
На вкладке Views проводника баз данных можно просматривать, создавать, редактировать и удалять представления.
Контекстное меню
Create View ('Insert') - создать представление.
Edit View ('Enter') - редактировать представление.
Drop View ('Delete') - удалить представление.
- Rename - переименовать представление.
- Select Top 1000 Rows From - выполнить запрос для выборки первых 1000 записей в представлении.
- Сlone - создать копию объекта на сервере.
- Clone To - создать копию объекта на другом сервере.
Print - создать отчет и открыть окно предварительного просмотра перед печатью.
Список представлений отображается в виде таблицы со следующими столбцами:
Schema - имя схемы;
Name - имя представления;
Indexed - индексировано ли представление;
Schema Bound - привязано ли представление к схеме базовой таблицы;
System - является ли представление системным;
Description - описание представления.
Для удобства просмотра можно использовать инструменты работы с таблицей, такие как сортировка, фильтрация и изменение порядка столбцов.
