EMS DB Comparer for PostgreSQL – это отличная программа для сравнения и синхронизации баз данных PostgreSQL. Она позволяет просмотреть все различия в объектах сравниваемых баз данных и выполнить автоматически созданный сценарий SQL для синхронизации структуры баз данных PostgreSQL и устранения всех или выбранных отличий. Программа предоставляет возможность автоматизировать процесс синхронизации и сравнения баз данных PostgreSQL с помощью консольного приложения.
Используя EMS DB Comparer for PostgreSQL, вы можете работать с несколькими проектами одновременно, задавать параметры сравнения баз данных PostgreSQL, печатать отчеты о сравнении и изменять сценарии модификации. Интуитивно понятный интерфейс значительно упрощает поиск и устранение различий в структуре баз данных PostgreSQL, сохраняя ваше время, а значит, ваши деньги.
Ключевые особенности
- Сравнение и синхронизация баз данных или схем, расположенных на разных серверах или на одном
- Сравнение всех или выбранных объектов баз данных. Сравнение по всем свойствам объектов или только по выбранным
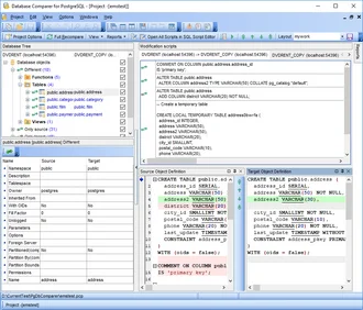
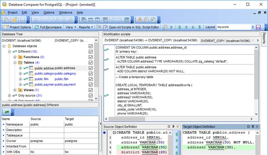
- Визуальное представление различий баз данных вместе со скриптами модификации для отличных объектов
- Возможность синхронизации баз данных вручную или автоматически
- Создание отчетов, отражающих отличия между базами данных. Возможность добавления пользовательских отчетов
- Возможность автоматизации процесса сравнения и синхронизации баз данных с помощью консольной утилиты
- Работа с несколькими проектами сравнения одновременно
- Сохранение и загрузка всех параметров проектов сравнения
- Множество параметров для настройки сравнения и синхронизации
- Встроенный редактор сценариев SQL с подсветкой синтаксиса
- Удобный интерфейс с поддержкой тёмной схемы
- Поддержка новейших версий PostgreSQL
При покупке Вы получите также:
- БЕСПЛАТНАЯ подписка на 1 год Сопровождения!
- БЕСПЛАТНЫЕ Минорные и Мажорные обновления в период действия Обслуживания!
- БЕСПЛАТНАЯ неограниченная техническая поддержка в период действия Сопровождения!
- Разумные расценки на продление Сопровождения – всего от 35% в год!
- Скидки при покупке двух и более лицензий одного продукта
- Скидки на покупку сопутствующих продуктов
- Гарантия возврата денег в течение 30 дней
DB Comparer for PostgreSQL
Начните работу с DB Comparer for PostgreSQL
Скачайте полнофункциональную 30-дневную бесплатную пробную версию и уже сегодня начните экономить время при управлении базами данных.
Скачать бесплатную пробную версиюЕсть вопросы?
Если вам требуется какая-либо помощь, если у вас есть вопросы по нашим продуктам или по вариантам приобретения, просто свяжитесь с нами.






