EMS SQL Query for PostgreSQL - это программа для быстрого и простого построения SQL запросов к базам данных PostgreSQL. В программе существует возможность как визуального создания запросов к PostgreSQL, так и использования многофункционального редактора SQL кода для написания текста запроса вручную. Простой и удобный графический интерфейс позволяет подключаться к базам данных PostgreSQL, выбирать таблицы и поля для запроса к серверу PostgreSQL, устанавливать критерии отбора и многое другое.
Программа позволяет работать с несколькими запросами одновременно, редактировать текст запроса во многофункциональном редакторе SQL, просматривать результаты выполнения в различных режимах, визуально создавать запросы PostgreSQL с объединениями и подзапросами, строить основанные на запросах диаграммы, просматривать план выполнения запросов PostgreSQL и выполнять другие операции необходимые для работы с запросами к базам данных PostgreSQL.
Ключевые особенности
- Современный графический интерфейс пользователя
- Поддержка UTF8 данных
- Соединение через SSH туннель: подсоединение к промежуточному SSH серверу и переадресация всех команд PostgreSQL через безопасный туннель
- Соединение через HTTP туннель в случае доступа к Интернету только через HTTP прокси сервер, или если сервер не разрешает прямое подключение к PostgreSQL
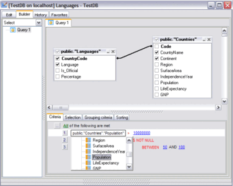
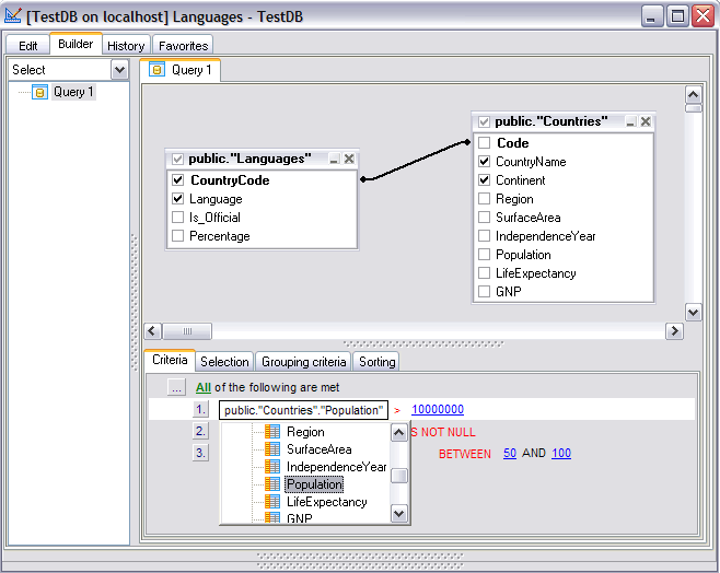
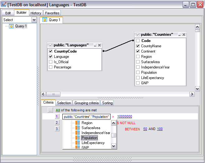
- Визуальный выбор таблиц и полей для запроса путем их перетаскивания
- Работа с несколькими запросами в отдельных окнах
- Возможность регистрации баз данных для работы только с выбранными базами
- Соединение с несколькими базами данных одновременно
- История недавно написанных запросов
- Подсветка синтаксиса, возможность "быстрого кода" и клавиатурные шаблоны для ускоренного редактирования текста запросов
- Инструменты для группировки и фильтрования данных
- Возможность визуально создавать запросы с объединениями и подзапросами
- Возможность создания диаграмм на основе запросов
- Возможность представления планов запросов
- Мощный редактор BLOB–полей с несколькими видами представления BLOB-данных
- Гибкая система настройки интерфейса пользователя
- Многоязыковая поддержка пользовательского интерфейса
При покупке Вы получите также:
- БЕСПЛАТНАЯ подписка на 1 год Сопровождения!
- БЕСПЛАТНЫЕ Минорные и Мажорные обновления в период действия Обслуживания!
- БЕСПЛАТНАЯ неограниченная техническая поддержка в период действия Сопровождения!
- Разумные расценки на продление Сопровождения – всего от 35% в год!
- Скидки при покупке двух и более лицензий одного продукта
- Скидки на покупку сопутствующих продуктов
- Гарантия возврата денег в течение 30 дней
SQL Query for PostgreSQL
Начните работу с SQL Query for PostgreSQL
Скачайте полнофункциональную 30-дневную бесплатную пробную версию и уже сегодня начните экономить время при управлении базами данных.
Скачать бесплатную пробную версиюЕсть вопросы?
Если вам требуется какая-либо помощь, если у вас есть вопросы по нашим продуктам или по вариантам приобретения, просто свяжитесь с нами.







